Bootcamp MLOps trong Thực Tế: Từ Notebook đến Production
Thời lượng
10 buổi
Hình thức đào tạo
Online qua Video
Học phí
1.000.000đ
Tổng quan
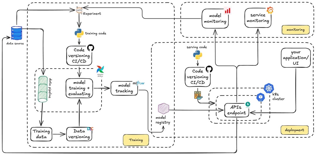
Bootcamp MLOps trong Thực Tế: Từ Notebook đến Production là chương trình đào tạo chuyên sâu trong 10 buổi, được dẫn dắt bởi Senior AI/ML Engineer giàu kinh nghiệm thực chiến tại các "gã khổng lồ" công nghệ như Backbase, Zalo, Momo. Khóa học tập trung giải quyết bài toán cốt lõi: "Làm sao đưa model ra thực tế?". Học viên sẽ được trang bị bộ công cụ hiện đại nhất (Docker, MLflow, FastAPI, CI/CD, Airflow) để tự tay xây dựng một pipeline AI hoàn chỉnh, tự động hóa từ khâu kiểm thử đến triển khai trên Cloud.

Lợi ích khóa học
Học tập linh hoạt, chủ động thời gian
Khóa học được triển khai hoàn toàn qua video bài giảng đã ghi hình, học viên có thể học mọi lúc, mọi nơi, phù hợp với lịch trình cá nhân.
Nội dung kết hợp lý thuyết & thực hành
Mỗi buổi học được thiết kế theo tỉ lệ 60% kiến thức lý thuyết – 40% thực hành, đi kèm ví dụ và case study thực tế. Học viên vừa nắm được nền tảng, vừa biết cách áp dụng ngay.
Tài liệu học tập đầy đủ
Khóa học cung cấp slide, file thực hành, và hướng dẫn chi tiết để học viên dễ dàng theo dõi và thực hành song song với video.
Hỗ trợ học viên qua cộng đồng & trợ giảng
Mặc dù không học live, học viên vẫn được tham gia vào nhóm cộng đồng để đặt câu hỏi và trao đổi cùng trợ giảng, mentor và các học viên khác.
Thực hành với các project thực tế
Học viên không chỉ học lý thuyết mà còn được tự tay xây dựng dự án thực tế cuối khóa, giúp củng cố kỹ năng và tạo ra sản phẩm cuối khóa cho portfolio.
Mục tiêu học tập
Đối tượng học tập
Chuẩn đầu ra
Tư duy Kiến trúc hệ thống & Clean Code
Tư duy Kiến trúc hệ thống & Clean Code
iết cách tái cấu trúc một dự án "messy" trên Notebook thành một project Python chuẩn chỉnh, có cấu trúc rõ ràng, dễ bảo trì và quản lý phiên bản chặt chẽ với Git.
Năng lực Đóng gói & Triển khai (Deployment)
Năng lực Đóng gói & Triển khai (Deployment)
Tự xây dựng được Docker Image tối ưu, viết API serving với FastAPI và deploy thành công ứng dụng AI lên môi trường Cloud (Google Cloud Run) để người dùng có thể truy cập.
Kỹ năng Tự động hóa & Vận hành (CI/CD & Ops)
Kỹ năng Tự động hóa & Vận hành (CI/CD & Ops)
Thiết lập thành thạo pipeline CI/CD để tự động chạy kiểm thử (Testing) và deploy khi có code mới; tích hợp hệ thống giám sát (Monitoring) để theo dõi sức khỏe của model trên production.
Quản lý toàn diện (Lifecycle Management)
Quản lý toàn diện (Lifecycle Management)
Vận hành trôi chảy các công cụ quản lý vòng đời: MLflow (theo dõi thí nghiệm), DVC (quản lý version dữ liệu) và Airflow (điều phối luồng xử lý end-to-end).
Sản phẩm thực tế (Portfolio)
Sản phẩm thực tế (Portfolio)
Hoàn thành 01 dự án cá nhân trọn vẹn: Một ứng dụng ML hoạt động thực tế, có đầy đủ source code, quy trình tự động hóa và tài liệu kỹ thuật, là điểm cộng lớn trong hồ sơ năng lực.
Lộ trình học tập
Giảng viên
Senior AI/ML Engineer
- Senior AI Engineer tại Backbase – phát triển sản phẩm Conversational Banking, tích hợp LLMs vào hệ thống tài chính.
- Senior Lead Data Engineer tại Zalo Adtima – thiết kế hệ thống quảng cáo real-time & A/B testing framework.
- Machine Learning Engineer tại Momo eWallet – xây dựng recommendation system, search engine & notification system cho hàng triệu người dùng.
- Machine Learning Engineer & R&D Lead tại Mimosa Technology – triển khai AI trong nông nghiệp chính xác (dự báo, computer vision UAV).
- Thành thạo MLOps, LLMs, Deep Learning pipelines, Kubernetes, Cloud (AWS, GCP, Azure).
- Giàu kinh nghiệm mentoring & đào tạo kỹ sư AI, ứng dụng đa lĩnh vực: tài chính, thương mại điện tử, nông nghiệp.
Dự án học viên
Feedback học viên
Lợi ích chỉ có tại COLE
Giới thiệu việc làm sau khóa học
Học lại free
Cộng đồng chuyển đổi số 1
Câu hỏi thường gặp
Để biết thêm thông tin chi tiết đừng ngần ngại gọi cho chúng tôi.
-
Hotline
-
Email
-
Trang tin chính thức
Hoặc để lại thông tin
COLE - Lựa chọn hàng đầu cho nhân
sự về Digital Skills
5000+
Học viên theo học
30%
Thu nhập học viên tăng lên sau khi học
30+ Khóa học
Hàng đầu về ứng dụng công nghệ
50+
Chuyên gia hàng đầu về chuyển đổi số
300+ Doanh nghiệp hàng đầu lựa chọn Cole để nâng cấp kỹ năng
Hình ảnh lớp học